Creating an Event Designer project from existing flows and exit points in Transact

The Event Designer plugin allows you to use existing events and flows in Design Studio and publish them to Transact.

Importing an existing project

The Event Designer plugin allows you to use existing events and flows in Design Studio and publish them to Transact.

Use the Introspection feature in the IF plugin to modify existing events and flow definitions.

Procedure

  1. Click File.

  2. Select the Import option.

    The Import menu is displayed.

  3. Under Import Integration Project select Import Existing Events And Flows From T24.

  4. Click Next.

    NOTE:

    Currently the Introspection feature supports only TAFJ configuration.

  5. Enter the IF Service URL.

  6. Enter the User Name. This must be a valid Transact user.

  7. Enter the Password. This must be the valid password for the Transact user.

    Below is an example.

  8. Click Next. All existing Transact projects are displayed.

  9. To display the flows associated with a project, select it.
  10. Select any or all of the flows.

  11. Click Finish to import the project to the workspace.

Example of an imported project

Imported project

Event page

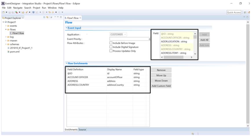
Flow page

NOTE:

While importing, if a project with the same name already exists in the workspace, a confirmation message is displayed. To override the existing project click OK. Otherwise click Cancel.


Bookmark Name Actions
Feedback
x