Introduction to Position Management

The Position Management (PM) module helps banks to manage their liquidity, interest rate gap and foreign exchange positions based on not only the data supplied by the applications in Temenos Transact but also from external sources.

This section is designed to support the Temenos Transact users to understand the configuration requirements and user options available in PM module of Temenos Transact. The intended audience of this module are as follows:

Role Function
Dealer Executes deal in the market  based on the data presented by Position Management enquiries
Risk Manager Decides based on the risk identified with the help of the data provided by PM
IT Personnel Of Bank or Financial Institution Maintains computing infrastructure and upgrades the computer applications

The PM module has a set of enquiry records that assists the bank in management of funds and control of position risk. These always reflect the latest information known to Temenos Transact.

The nature of control exercised, enables the user to customise enquiry records to their individual needs. However, within the design flexibility, the opportunity to ‘drilldown’ to the lowest element on a given line remains available.

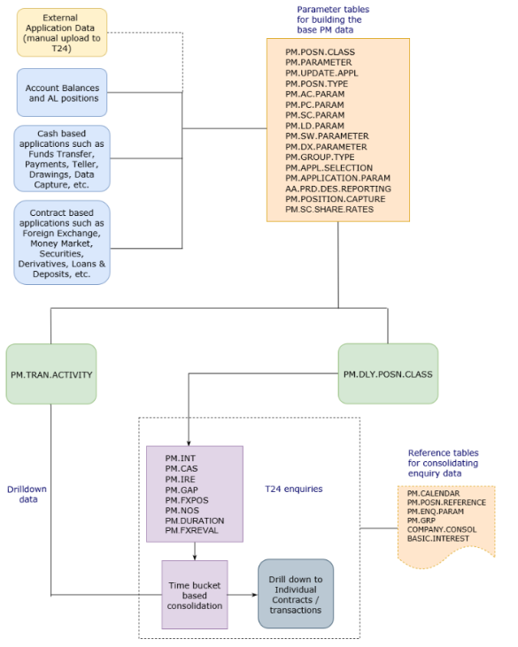
The PM  module comprises a series of flexible parameter tables to define all the relevant activities and events of transactions processed within Temenos Transact. A unique identification is given for each of these activities.

EXAMPLE: On a Money Market (MM) Loan, the principal movements in Customer or Nostro account records at takedown are identified separately from the principal and interest amount movement at the maturity of the contract.

In these activities, each enquiry is constructed to include uniquely identified events. Processing options available at the generation stage include the following:

  • Netting or grossing of accumulated line totals
  • Averaging of rates and links to other significant tables

These tables determine process rules, such as ‘time band buckets’ into which data is aggregated and displayed, or combining specific dealer desks into unique enquiries.

Additionally, there is a facility to input positions directly in the PM module for products that are not processed in Temenos Transact.

The main process within the PM module is designed according to online screen based enquiries, however, it also facilitates printing of hard copy reports.

The following diagram illustrates the module design:

Product Configuration

The parameter tables in PM  module are split and listed in two categories:

Parameter tables required to generate the PM data.

PM enquiries refer the parameter tables to produce the output according to user preferences.

Illustrating Model Parameters

Model Parameter for PM are explained below.

S.No. Parameters Description
1. PM.AC.PARAM Parameters governing the rules for handling the cash accounts and the online update of accounts in the PM module are defined in this table.
2. PM.APPLICATION.PARAM This parameter table is used to define the conditions for forming PM groups for Temenos Transact applications, which is linked to PM processing through the generic interface.
3. PM.CALENDAR The position reference, for a transaction, is linked to a calendar record, whose purpose is to provide time splits by which information is grouped. The near time period is in days and the far time period can be in months, quarters and years.
In addition to the default record in PM.CAS and PM.GAP, banks can add their own calendar record based on the required time buckets and the same can be chosen while launching PM.CAS and PM.GAP enquiries in the selection criteria.
4. PM.ENQUIRY.PARAM A parameter record in PM enquiry Param file defines PM enquiries. Each enquiry references a record on this parameter table by the enquiry name itself. Once the format and layout of an enquiry are fixed, it can be copied and these records are used to give selective and different views of the data.
5. PM.GROUP.TYPE The mapping of values from an application attached to PM to the fields in PM.TRAN.ACTIVITY table, through generic interface, can be defined using this table.
6. PM.LD.PARAM The parameters governing the position management of Loans and Deposits can be defined in this table. These are pre-defined setup, that cannot be amended.
7. PM.PARAMETER This parameter table is used to define the applications to be included for Position Management processing and whether or not Deal or Contract files, that are already in existence to be included in the overnight rebuild of PM data.
8. PM.PC.PARAM This parameter table is used to define parameters for generation of account and forex-related position movements in PM.TRAN.ACTIVITY for modules or applications linked to PM Module through generic interface. The PM PC param records are configured in model, and it is recommended that the users do not change the setup.
9. PM.POSITION.CLASS This setup is used to record all the activities used to build different types of positions such as GAP, Cashflow, Forex, and others. The transactions from various applications are divided into multiple activities and the position class IDs are assigned to each of the activities.
The position class ID serves as a link between each activity and various positions defined in the PM.POSN.REFERENCE table.
10. PM.POSITION.REFERENCE Grouping of activities from PM Position Class into positions is done using this table. Positions defined by the user refer to the following:
  • GAP Position – To monitor the interest rate exposure
  • Cash Position – To monitor the cash-flow and liquidity exposure
  • FX Position – To monitor the currency exposure
NOTE: Positions can further be consolidated by period, dealer desk or group and currency market or group.
11. PM.SC.PARAM Parameters governing the rules for handling the financial assets in the Position Management module are defined in this table. Records need to be defined for overall positions such as CAS, GAP, and others.
12. PM.SWAP.PARAM Parameters governing the rules for handling the processing of Swap Contracts in Position Management module are defined in this table.

Illustrating Model Products

Model Products are not applicable for this module.


Bookmark Name Actions
Feedback
x